Téléchargé 13 fois
Vote des utilisateurs


Détails
Éditeur : MiTeC
Licence : Freeware
Mise en ligne le 16 janvier 2014
Plate-forme :
Windows
Langue : Anglais
Référencé dans
Navigation
MiTeC System Information
MiTeC System Information
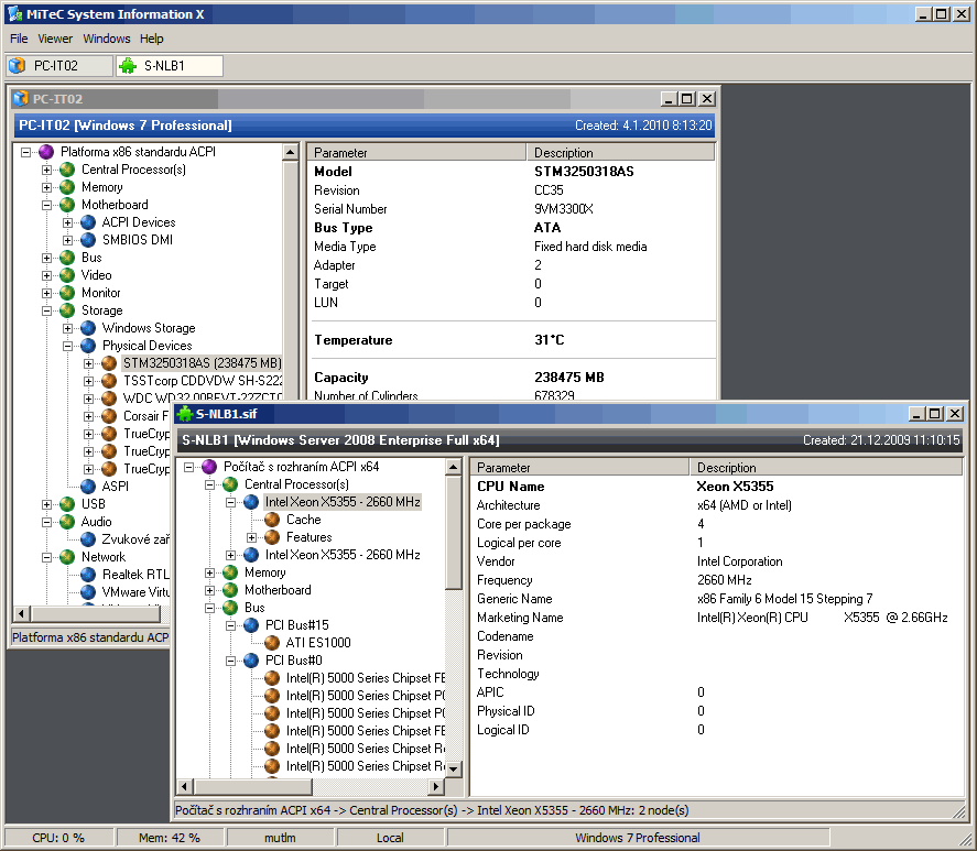
Composants qui procurent des informations système détaillées : OS settings, environnement, version, nom du PC, utilisateur, BIOS, boot info, CPU info, carte son, périphériques, infos mémoire, disk info, système de fichiers, carte réseau, adresse IP et MAC, moteurs (BDE, ODBC, DirectX), énumération des fenêtres Windows… Etats aussi supportés. EXE démo inclus. Shareware pour code source.
Developpez.com décline toute responsabilité quant à l'utilisation des différents éléments téléchargés.